Radeonで画像生成AIを動かす際、これまではWeb UI(A1111)が主流だったが、最近は動作の軽さや拡張性からComfyUIへ移行するケースが増えている。
また、RadeonでStable Diffusionを動作させる方法として「ZLUDA」もあるが、こちらは非公式かつコンパイルが必要、しかも遅いと三拍子揃っているため採用を見送った。一方、ROCmはAMD公式がサポートしており、継続的にアップデートが続けられている。
そこでこの記事では、Radeon RX 9070 XT環境にて、WSL2等を使用せずにWindowsネイティブでComfyUI + ROCm7.1.1を用いた構築手順を解説する。Windowsで最速のStable Diffusion環境を作りたい人の参考になれば幸いである。
なお、本記事で構築する環境(ROCm 7.1)が、旧バージョン(ROCm 6.4)と比較して実際にどれくらい高速化しているのか、以下の記事で詳細なベンチマーク検証を行っている。
「まずは性能を確認したい」という方は、ぜひ先にこちらをチェックしてみてほしい。
動作環境と推奨パーツ
この記事は2026年1月現在の情報であり、AI分野は情報の陳腐化が早いため以下の内容が古くなっている可能性も十分にある。あくまでも「現時点での導入方法」として読んでほしい。
陳腐化の一例として、以前はROCmがLinuxにしか対応しておらず、WindowsではZLUDAを用いた方法が(DirectMLより)速いとされていた。しかし現在ではROCmはWindowsにネイティブで対応しているため、更に高速に動作するようになっている。
また、この記事では以下の構成で動作確認をしている。これ以外の環境では動作確認していないのであしからず。
グラフィックボードはVRAMが重要
AI画像生成において、パフォーマンスを決定づけるのがVRAM容量だ。 私が使用しているのは Radeon RX 9070 XT (16GB)。NVIDIAの同等性能のモデルと比較して安価に手に入るのが最大のメリットだ。 「AI性能のピーク値」こそ譲るものの、個人の趣味で楽しむ分には十分な速度が出る。浮いた予算を他のパーツに回せるため、トータルの満足度は非常に高い。
私が実際に使用しているモデルはコチラ。PCパーツの価格は変動が激しいため、現在の価格は以下のリンクからどうぞ。
余談:Radeonはコスパが高すぎる
今回の検証環境の主役である「Radeon RX 9070 XT」だが、AIも回せてゲームもできる圧倒的なコスパから、私が執筆した『2025年に買ってよかったもの10選』でも上位に選出している。 Radeon以外にも、現在の開発環境を支えているM4 MacBook Airや、デスク環境を化けさせる神アイテムたちをまとめているので、自作PCや情報系ギークの方はぜひ息抜きに覗いてみてほしい。
メモリは64GBを推奨
SDXLやFLUXなどの最新モデルを扱う場合、VRAMだけでなくメインメモリも大量に消費する。 32GBでも動作はするが、ブラウザや他のアプリを同時に開くと動作が重くなることがあるため、快適性を求めるなら64GBの搭載を推奨する。
2026年1月現在、DDR5メモリは価格が暴騰しているため、現在の価格はリンク先で確認してみてほしい……
ストレージには余裕を
画像生成AIは非常にストレージを圧迫する。特に、最近主流のFLUXなどの高画質モデルは、チェックポイント1つで10GB~20GB近く消費する。生成した画像の履歴や、ControlNet等の追加モデルも含めると、500GBや1TBでは運用が窮屈になりがちだ。後からデータを移行するのは手間がかかるため、最初から2TB、予算が許すなら4TBのM.2 SSDを用意しておくと、容量を気にせずモデルを収集できる。
速度とコスパのバランスが良いシリコンパワー製をおすすめする。
ただし、現在はメモリ高騰の影響でSSDの価格も上がっている。頻繁に読み込まない「生成した画像のバックアップ」や「使用頻度の低いモデルの保管」と割り切るなら、容量単価の安い大容量HDDを併用するのも賢い選択だ。なお、読み込み速度の関係上、よく使うモデルはSSD、保管はHDDと使い分けることで、コストを抑えつつ快適な環境が作れる。
倉庫用途では定番のBarraCudaがおすすめだ。
検証環境スペック詳細
| 項目 | スペック/バージョン |
|---|---|
| GPU | Radeon RX 9070 XT 16GB |
| CPU | Ryzen 9 7900X |
| RAM | DDR5 64GB |
| OS | Windows 11 24H2 |
| AMD Software | 25.20.01.17 |
| HIP SDK | 6.4.2 |
| ROCm | 7.1.1 |
| Python | 3.12.10 |
| PyTorch | 2.9.0+rocmsdk20251116 |
| ComfyUI | 0.7.0 |
環境構築が面倒な方・PCスペックが足りない方へ
本記事ではローカルでの環境構築手順を解説していくが、Pythonの導入やコマンド操作が手間に感じる方、VRAM容量に不安がある方もいるだろう。
もし、「今すぐ手っ取り早くStable Diffusionで画像生成をしてみたい」という場合は、ブラウザ上で完結するクラウド環境『ConoHa AI Canvas』を利用するのが一番簡単である。
複雑はインストール作業は一切不要で、スマホや非力なノートPCからでもすぐに高品質なAIイラストを作成できる。まずはクラウドで試してみよう。エントリープランは月500円と経済的だ。
用語の解説
| 用語 | 意味 |
|---|---|
| Stable Diffusion(SD) | AI画像生成の仕組みそのもの。 |
| SD Web UI(A1111) | AUTOMATIC1111氏が作成した、AI画像生成を行うための操作ツール。 |
| ComfyUI | ノードベースのAIの画像生成ツール。A1111と比べてVRAM使用量が少なく、生成速度も速い。 |
| ROCm | Radeon Open Compute。AMDのGPUで計算を行うためのプラットフォーム。NVIDIAでいうCUDA。 |
| HIP SDK | ROCmの一部分。NVIDIAでいうCUDA Toolkit。 |
事前準備
Gitのインストール
開発者の皆様ならインストール済かと思うが、未導入の場合は以下のリンクからインストールしてほしい。

Pythonのインストール
Pythonは必ず3.12.10を導入すること。
内部で動いているPyTorchが3.12にしか対応していないため。また、3.12のインストーラーが提供されている中で最新バージョンが3.12.10である。
他の記事ではPATHを通すように書かれているが、今回はpyコマンドを使用するため必要ない。(もちろん追加しても問題ない。)


GPUドライバの更新
ROCm7.1.1を動作させるために特別なドライバが必要である。
事前に既存のドライバをDDU等でアンインストールすることが推奨される。(筆者の環境では上書きインストールでも問題なかった。)


HIP SDKのインストール
ROCmを構成するSDKだ。以下のリンクからダウンロードしてインストールできる。


インストール手順
ComfyUIのダウンロードと仮想環境の作成
ComfyUIをダウンロードしたいディレクトリをターミナルで開く。マルチバイト文字(日本語など)を含まないディレクトリにしよう。
ComfyUIをダウンロードし、Pythonの仮想環境を作成する。複数バージョンのPythonがインストールされていても、pyコマンドを使用することでバージョンを指定できる。(筆者はvenvを使用しているが、condaやuvなどお好きなツールを使用してOK。)
git clone https://github.com/comfyanonymous/ComfyUI.git
cd .\ComfyUI
py -3.12 -m venv venv
.\venv\Scripts\activateターミナルの行頭に(venv)と表示されれば成功。以降、この仮想環境の中で作業する。
ROCmとPyTorchのインストール
pipコマンドを使用してROCm関連ライブラリをインストールする。コピペしやすいように1行にしているが、合計4つインストールしている。
pip install --no-cache-dir https://repo.radeon.com/rocm/windows/rocm-rel-7.1.1/rocm_sdk_core-0.1.dev0-py3-none-win_amd64.whl https://repo.radeon.com/rocm/windows/rocm-rel-7.1.1/rocm_sdk_devel-0.1.dev0-py3-none-win_amd64.whl https://repo.radeon.com/rocm/windows/rocm-rel-7.1.1/rocm_sdk_libraries_custom-0.1.dev0-py3-none-win_amd64.whl https://repo.radeon.com/rocm/windows/rocm-rel-7.1.1/rocm-0.1.dev0.tar.gz次に、torch、torchvision、torchaudioをインストールする。
pip install --no-cache-dir https://repo.radeon.com/rocm/windows/rocm-rel-7.1.1/torch-2.9.0+rocmsdk20251116-cp312-cp312-win_amd64.whl https://repo.radeon.com/rocm/windows/rocm-rel-7.1.1/torchaudio-2.9.0+rocmsdk20251116-cp312-cp312-win_amd64.whl https://repo.radeon.com/rocm/windows/rocm-rel-7.1.1/torchvision-0.24.0+rocmsdk20251116-cp312-cp312-win_amd64.whl導入が上手く行っていれば、以下のコマンドでGPUが認識されるはずだ。
python -c "import torch; print(f'device name [0]:', torch.cuda.get_device_name(0))"device name [0]: AMD Radeon RX 9070 XTのようにGPU名が表示されれば成功である。
ライブラリのインストール
ComfyUIの動作に必要な残りのライブラリを一括でインストールする。
pip install -r ./requirements.txt起動バッチファイルの作成と初期設定
起動バッチファイルの作成
毎回ターミナルを叩くのは面倒なので、ダブルクリックで起動できるバッチファイルを作成する。
ComfyUIフォルダの中に新規テキストファイルを作成し、以下の内容を貼り付ける。起動オプションは適宜編集してほしい。
@echo off
set PYTHON="%~dp0\venv\Scripts\python.exe"
set VENV_DIR=.\venv
set COMMANDLINE_ARGS=--use-pytorch-cross-attention --auto-launch --preview-method auto
%PYTHON% main.py %COMMANDLINE_ARGS%
pause保存する際、ファイル名をcomfyui-start.batなどし、拡張子を.txtから.batに変更する。
これをダブルクリックするとターミナルでComfyUIが起動する。使用している間、ターミナルは閉じてはいけない。(これがComfyUI本体。)
起動が完了すると自動的にブラウザでComfyUIの画面が開く。主にこの画面で操作をする。(ブラウザの自動起動については先程の起動オプションで指定している。鬱陶しい人は--auto-launchを消してほしい。)
初期設定
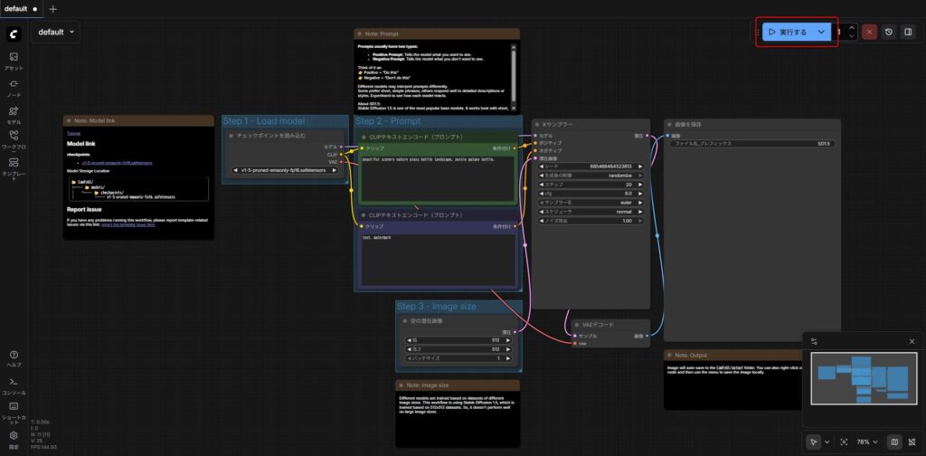
ComfyUIには様々な動作モードが存在するが、ひとまず基礎的なText-to-Imageを動作させる。
テンプレートの選択で、画像生成と検索し、1番目に出てくる紫の瓶が描かれた画像生成を選択。

モデルが見つからない、と怒られるのでダウンロードする。ダウンロードしたファイルはComfyUI/models/checkpoints/に保存しよう。
他にも使用したいモデルがあればこのディレクトリに保存する。

これで準備は完了。画面右上の実行するをクリックすると画像生成が開始される。

画像生成の途中ではKサンプラーノードの下にプレビューが表示される。(これも起動オプション--preview-method autoで指定しているため、邪魔だったら消そう。)
画像を保存ノードに大きく画像が表示されれば生成完了である。
お疲れ様でした!

環境構築でエラーが出てしまった・動かなかった場合
AI環境の構築はPCごとの相性やバージョンの違いで、どうしても原因不明のエラーに直面することがある。また、FLUXなどの最新モデルを動かしてみて「やっぱりVRAMが足りなかった」と気付くこともあるだろう。
そうした場合は、無理にローカル環境に固執せず、クラウド型の画像生成サービスに頼るのも一つの手だ。GMOが提供している『ConoHa AI Canvas』なら、Stable Diffusionの環境がブラウザ上に最初から用意されている。 環境構築の沼にハマって時間を溶かすより、まずはこういったサービスで「画像生成そのもの」を楽しむことにシフトするのもおすすめだ。
モデルごとの速度比較ベンチマーク
今回構築した環境(ROCm 7.1)で、実際にどれくらいの生成速度が出るのか、旧バージョンと比較してどれほど高速化したのかを検証した。 以下の記事で詳細なベンチマーク比較を行っているので、ぜひ合わせて読んでみてほしい。
参考資料







コメント